АСМО-диспетчер

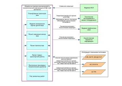
Программный комплекс предназначен для обработки планово-экономической и технологической информации в производственно–диспетчерской службе управления и диспетчерских службах филиалов газотранспортного предприятия, обеспечивает информационную поддержку оценки ситуации и принятия решений на двух уровнях диспетчерского управления.

Автоматизирует бизнес-процессы ведения оперативной и расчетной информации по режимам работы газотранспортной системы и технологического оборудования, документооборота по обработке планово-экономической и технологической информации в диспетчерских службах.

АСМО-диспетчер

Программа диспетчерского управления

Современные газотранспортные предприятия сталкиваются с огромным количеством сложных задач, требующих высокой точности и оперативности. Организация бесперебойного транспорта газа, управление ремонтными работами, контроль баланса и запасов — все это требует не только профессионализма сотрудников, но и эффективных цифровых инструментов. Диспетчеризация стала основой оптимизации процессов в газотранспортной отрасли. Она позволяет минимизировать ошибки, повысить прозрачность операций и улучшить управление ресурсами. Автоматизация таких задач помогает сократить затраты, увеличить точность расчётов и снизить риски, связанные с человеческим фактором. Благодаря внедрению передовых решений, компании получают конкурентное преимущество во всех сегментах рынка.

Для решения таких комплексных задач диспетчеризации необходимо программное обеспечение, которое объединяет гибкость, масштабируемость и функциональность.

Программный комплекс «АСМО — диспетчер» от АО «Информатика» идеально соответствует всем этим требованиям. Он был разработан специально для обработки планово-экономической и технологической информации, обеспечения эффективной поддержки диспетчерских служб на всех уровнях управления. Простота использования, мощные аналитические инструменты и возможность интеграции с другими системами делают «АСМО — диспетчер» незаменимым помощником для газотранспортных предприятий. Это решение не только соответствует современным требованиям автоматизации, но и открывает новые возможности для управления производственными процессами.

Возможности и функции

Программа «АСМО — диспетчер» разработана для автоматизации ключевых бизнес-процессов газотранспортных предприятий. Она объединяет в себе множество функций, необходимых для диспетчеризации, планирования, учёта и анализа данных, делая управление эффективным и прозрачным. Рассмотрим программное обеспечение диспетчерской подробнее.

  1. Модуль планирования транспорта газа

    Одна из важнейших задач любого газотранспортного предприятия — это планирование и распределение ресурсов. «АСМО — диспетчер» поддерживает:

    годовые, квартальные, месячные и суточные планы поступления и потребления газа;

    их автоматическое распределение по областям, ЛПУ и филиалам;

    учёт изменений в планах и их пересчёт при обновлении данных;

    разбивку на категории: поступление, потребление, собственные нужды, закачка и отбор газа в ПХГ;

    формирование скорректированных планов в удобных форматах MS Excel и Word.

    Этот модуль позволяет оперативно адаптировать планы к изменениям внешних условий, обеспечивая точность и надёжность в управлении транспортировкой газа.

  2. Расчёт баланса газа

    Комплекс предлагает мощные инструменты для учёта баланса ресурса. Сюда входит суточный баланс, где данные могут вводиться вручную или автоматически, а также месячный, который позволяет контролировать выполнение планов, выявлять отклонения и формировать отчёты. Имеются и подробные отчёты о транспортировке, потреблении и остатках. Эти возможности позволяют контролировать каждую единицу ресурса, минимизируя потери и обеспечивая прозрачность операций.

  3. Управление ремонтными работами

    Учёт ремонтных работ — важный аспект диспетчеризации, напрямую влияющий на эксплуатацию инфраструктуры. «АСМО — диспетчер» предлагает:

    ведение электронного журнала учёта ремонтов;

    согласование планов работ с различными подразделениями;

    учёт использованных ресурсов и затрат;

    передачу данных о ремонтах для формирования отчётов.

    Благодаря этим функциям, предприятия могут эффективно планировать работы, снижая вероятность сбоев и простоев.

  4. Учёт собственных нужд газа

    Комплекс включает возможности для учёта расхода газа на собственные нужды (КС, ПХГ, АГНКС и др.). Сюда входит формирование справочников потребностей, расчёт затрат для технологических процессов, а также составление отчётов по статьям расходов.

    Это помогает предприятиям сократить нерациональное использование газа и оптимизировать внутренние процессы.

  5. Расчёт товаротранспортной работы (ТТР) и управление запасами газа

    Товаротранспортная работа включает учёт газа, транспортируемого по различным участкам магистралей, от начальной до конечной точки. Возможности модуля ТТР:

    введение данных о маршрутах, участках и точках транспортировки;

    расчёт затрат на транспортировку и потерь газа на участках;

    Модуль управления запасами газа предоставляет инструменты для расчёта изменения запасов по участкам, хранилищам и магистралям, прогнозирования объёмов в различных условиях, а также построения графиков и диаграмм для наглядного представления данных.

    Эти функции позволяют принимать обоснованные решения о распределении ресурсов и планировании транспортировки.

  6. Электронный журнал диспетчера

    Электронный журнал диспетчера позволяет фиксировать все действия диспетчеров и ключевые события. Он может вести часовые и суточные рапорты, журналы для учёта работы компрессорных станций, магистралей и распределительных сетей. Также предусмотрена автоматизация ввода данных для исключения ошибок.

  7. Ведение справочников (НСИ), инструменты визуализации и отчётности

    Программа предоставляет обширный функционал для создания и ведения нормативно-справочной информации:

    справочники поставщиков, потребителей, видов газа, компрессорных станций, ПХГ и других объектов;

    гибкую настройку данных, включая создание новых полей, категорий и значений;

    интеграцию справочников с внешними системами для обеспечения актуальности данных.

    «АСМО — диспетчер» поддерживает создание диаграмм, графиков и таблиц. Это делает анализ данных простым и понятным. Дополнительно доступны конструкторы отчётов для настройки индивидуальных форматов, печать готовых документов в MS Word и Excel, а также отчёты по различным параметрам: потребление газа, ремонты, балансы, маршруты транспортировки.

  8. Интеграция с внешними системами и безопасность

    Комплекс легко интегрируется с другими решениями, используемыми на предприятиях, включая:

    системы реального времени для мониторинга операций;

    ПК «АСТРА», «АСДУ» и другие отраслевые решения;

    базы данных на PostgreSQL, Oracle, Microsoft SQL Server.

    Высокий уровень безопасности данных «АСМО — диспетчер» обеспечен отработанными механизмами, включая ограничения доступа к данным по ролям, регистрацию всех изменений, внесённых пользователями, а также обновлением системы без остановки работы пользователей.

Почему предприятия выбирают «АСМО — диспетчер»

Использование «АСМО — диспетчер» открывает перед газотранспортными предприятиями новые горизонты управления, предлагая не только автоматизацию стандартных процессов, но и расширение их функциональности за счёт инновационных подходов. Перечислим преимущества программного комплекса.

Централизованная база данных

Вся информация о транспорте газа, потребителях, поставщиках и технических параметрах хранится в одной БД. Это исключает необходимость дублирования и упрощает доступ.

Долгосрочная экономия

«АСМО — диспетчер» снижает расходы на ручную обработку данных, оперативное планирование и исправление ошибок.

Масштабируемость решений

Комплекс легко адаптируется к предприятиям любого размера: от региональных компаний до крупных холдингов.

Поддержка многоуровневой организационной структуры

Система учитывает сложные взаимосвязи между центральным офисом и филиалами, предоставляя данные в необходимом разрезе.

Улучшенная точность прогнозов

Аналитические модули позволяют учитывать прошлые данные и моделировать сценарии развития, улучшая планирование.

Снижение затрат на обучение сотрудников

Благодаря интуитивно понятному интерфейсу работники быстро осваивают работу в системе, что ускоряет внедрение и минимизирует временные издержки.

Гибкость настройки

«АСМО — диспетчер» предоставляет пользователям возможность самостоятельно адаптировать справочники, отчёты и интерфейсы под нужды конкретного предприятия.

Автоматизация сложных вычислений

Исключает риск ошибок, связанных с человеческим фактором, и обеспечивает высокую скорость расчётов даже при больших объёмах данных.

Поддержка мультиплатформенности

Комплекс работает на разных операционных системах и легко интегрируется с уже существующими системами управления.

Встроенные инструменты контроля и аудита помогают своевременно выявлять отклонения и предотвращать их. Система предоставляет готовые данные для анализа в удобном формате, что упрощает оценку текущего состояния и разработку стратегий. А добавление новых функций и корректировок не требует прекращения текущих операций, что особенно важно для критически важных процессов.

«АСМО — диспетчер» выгодно выделяется на фоне других программных решений для газотранспортной отрасли своей продуманной архитектурой и направленностью на практические потребности бизнеса. Благодаря интеграции современных технологий, комплекс способен не только повысить операционную эффективность предприятия, но и минимизировать потери ресурсов, снизить затраты и улучшить взаимодействие между подразделениями. Дополнительно система помогает предприятию соответствовать высоким стандартам безопасности данных и нормативным требованиям, актуальным для отрасли. Например, учёт и аудит всех изменений в данных позволяют контролировать каждую операцию и минимизировать риски утечек информации.

Этот программный комплекс — не просто инструмент для выполнения задач, а стратегическое решение, которое помогает предприятиям достигать новых высот в управлении и поддерживать конкурентные преимущества. АО «Информатика» выполняет полный цикл разработки: от комплексного анализа потребностей клиента до внедрения, обучения и полной технической поддержки. Работая в сфере промышленной автоматизации более 65 лет, мы зарекомендовали себя как надёжного и стабильного партнёра, выполняя задачи любой сложности и масштабов. Компания прошла сертификацию системы контроля качества на соответствие международному стандарту ISO 9001:2011 в области разработки, внедрения и сопровождения программного обеспечения, консультирования в сфере информационных технологий.

Заказать консультацию

Расскажите о вашей задаче. Подготовим решение, проведем демонстрацию, рассчитаем стоимость.

Заказать консультацию
Функциональный состав
  • Планирование транспорта газа
    • Формирование планов транспорта газа
    • Распределение планов транспорта газа
  • Ведение электронного диспетчерского журнала
    • Формирование часового рапорта
    • Формирование суточного рапорта
    • Ведение журнала газоперекачивающих агрегатов
    • Ведение журнала запорно-регулирующей арматуры
  • Учёт ремонтных работ
    • Формирование плана ремонтов
    • Учёт выполнения плана ремонтов
  • Расчёт изменения запаса газа
    • Контроль и учёт запаса газа
    • Анализ изменения запаса газа
  • Расчёт суточного и месячного баланса газа
    • Учёт поступления газа
    • Учёт потребления газа
    • Учёт расхода газа на собственные нужды компрессорных станций и подземных хранилищ газа
    • Учёт закачки и отбора газа в подземных хранилищах газа
  • Расчёт товаро-транспортной работы
    • Расчёт суточной товаро-транспортной работы
    • Расчёт месячной товаро-транспортной работы
  • Выполнение прикладных технологических расчётов
  • Ведение графических схем
    • Ведение технологических схем
    • Ведение потоковых схем
    • Ведение схем для расчёта запаса газа и товаро-транспортной работы
  • Формирование отчётов

Готовы оптимизировать управление и вывести ваш бизнес на новый уровень? Внедрение современного программного обеспечения диспетчера — это инвестиция в будущее компании. С нами вы получаете не просто инструмент для работы, а полноценного партнера, который поможет вам достичь новых высот. Наши специалисты готовы ответить на ваши вопросы, провести демонстрацию возможностей системы и помочь с ее внедрением.


Документация

Запишитесь на онлайн-презентацию
программного комплекса

Оставьте ваши контактные данные, мы свяжемся с вами для определения удобного дня и времени

Данная услуга предназначена только для юридических лиц

Нажимая кнопку «Отправить», вы соглашаетесь с политикой конфиденциальности и пользовательским соглашением

Остались вопросы?

Заполните форму. Наш менеджер свяжется с вами в ближайшее время.

Нажимая кнопку «Отправить», вы соглашаетесь с политикой конфиденциальности и пользовательским соглашением
Обратная связь